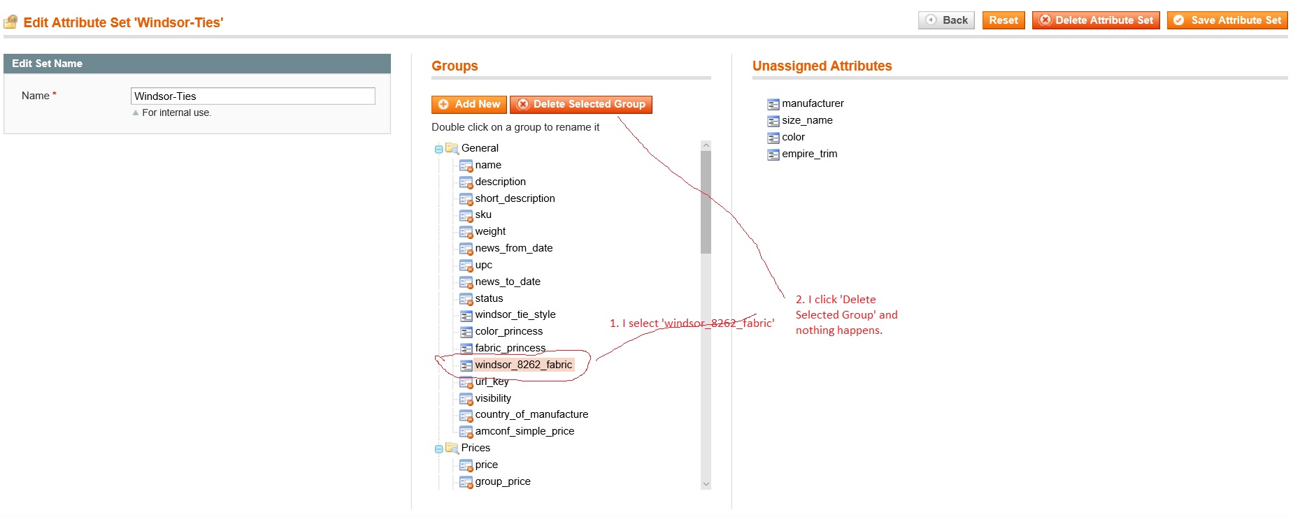
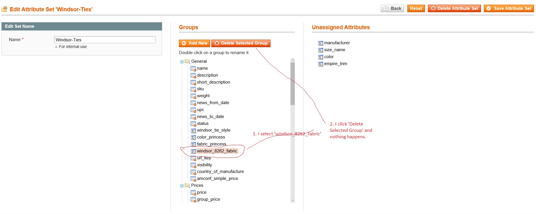
I've added a new attribute to an attribute set and saved it (Catalog -> Attributes -> Manage Attribute Sets). Now, I'm trying to remove it, but no matter what I do, it won't delete. I select it, and click the 'Delete Selected Group' up top, but nothing happens. Also, the instructions say, 'Double click on a group to rename it' and that doesn't work either (probably related).
Is there a way I can get this to work? I've tried IE, IE Edge, Firefox, Chrome on two separate computers and can't get it to work. I'm using Magento CE 1.9.2.4, Theme: Buyshop 3.5.2.
